哎,近迷上了一个叫Project的项目管理软件,可不是玩游戏那种Project,是那种…嗯…工作用的。说起来有点丢人,我之前对这种软件完全零概念,感觉跟天书似的。不过近项目多,感觉自己快被deadline压死了,不得已才开始学习这个东西。

一开始,我完全是被它的名字吸引的。Project嘛,一听就很高大上,感觉用了它就能成为项目管理大师,分分钟搞定任务。结果打开一看,哇,界面好多按钮,好多选项,密密麻麻的,瞬间感觉头都大了。不过,还好,我这人比较佛系,玩游戏也喜欢慢慢摸索,所以并没有立刻放弃。

项目Project最新版本是多少?2024专业版功能详解

小编温馨提醒:本站只提供游戏介绍,下载游戏推荐89游戏,89游戏提供真人恋爱/绅士游戏/3A单机游戏大全,点我立即前往》》》绅士游戏下载专区

先说下载吧,我找了半天,发现网上下载资源还挺多的,不过有些链接看着就有点不靠谱,各种广告弹窗,搞得我心慌慌的。后还是在微软官网下载的,虽然下载速度有点慢,但胜在安全可靠,这方面我还是很谨慎的。安装过程也挺简单的,一路next下去就好了,完全不需要什么高深的电脑技术。

项目Project最新版本是多少?2024专业版功能详解

项目Project最新版本是多少?2024专业版功能详解

刚开始用的时候,我感觉自己像个无头苍蝇,到处乱点,各种功能搞不清楚。还好,软件自带的教程还挺详细的,虽然有点长,但跟着一步一步做下来,也能慢慢掌握一些基本操作。比如创建项目、添加任务、分配资源这些,都是比较基础的,很快就学会了。

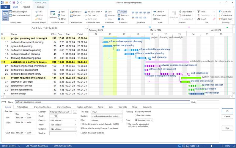
要说Project让我惊艳的功能,那就是甘特图了。以前我对甘特图的概念完全就是零,现在才知道,原来它可以这么直观地显示项目进度,简直不要太方便!通过甘特图,我可以一眼就看出哪些任务已经完成,哪些任务正在进行,哪些任务即将开始,整个项目的进度一目了然。再也不用担心因为某个任务延误而导致整个项目延期了。

当然,Project的功能远不止甘特图这么简单。它还可以进行资源分配、成本管理、风险管理等等,功能非常全面。不过,说实话,我目前用到的功能还比较少,很多高级功能还没来得及研究。毕竟我这个人比较懒,能用简单的功能解决就尽量不用复杂的。

为了方便大家理解,我特意做了个总结一下我常用的几个功能:

项目Project最新版本是多少?2024专业版功能详解

项目Project最新版本是多少?2024专业版功能详解

项目Project最新版本是多少?2024专业版功能详解

项目Project最新版本是多少?2024专业版功能详解

项目Project最新版本是多少?2024专业版功能详解

功能 作用 我的使用感受
创建项目 建立新的项目计划 很简单,几步操作就搞定了
添加任务 将项目分解成一个个小的任务 比较直观,可以设置任务的优先级、截止日期等等
分配资源 将任务分配给不同的团队成员 方便团队协作,可以清晰地看到每个人的工作量
甘特图 直观显示项目进度 简直是神器,强烈推荐!
进度跟踪 监控项目的进展情况 可以及时发现并进行调整

项目Project最新版本是多少?2024专业版功能详解

现在我基本掌握了Project的一些基础操作,可以比较顺利地用它来管理我的项目了。当然,我也知道,这只是冰山一角,Project还有很多高级功能等待我去探索。不过,我还是会保持我佛系的风格,慢慢学习,慢慢掌握,毕竟,游戏嘛,玩的开心重要。

近在网上看到很多关于Project不同版本的信息,比如Project 2019、Project 2021、Project 2024等等,版本号越高,功能好像也越强大。不过,说实话,对于我这种小白来说,目前的版本已经足够用了,没必要追求新的版本。毕竟,软件再强大,也需要人去操作,如果操作不会,再强大的软件也白搭。

说到版本,我记得好像还看到过Project Office Mac版,貌似是专门为Mac用户设计的。不过我没有Mac,所以没用过,不知道体验怎么样。如果有Mac用户的话,欢迎分享一下使用心得。

Project这个软件还是挺不错的,至少让我在项目管理方面轻松了不少。当然,学习任何新的软件都需要时间和耐心,不要指望一下子就能完全掌握。只要坚持使用,慢慢摸索,相信终都能成为高手!

我想问大家一个你们在使用项目管理软件的过程中,有没有遇到什么难题?或者有什么好的技巧可以分享?欢迎留言讨论哦!

免责声明:喜欢请购买正版授权并合法使用,此软件只适用于测试试用版本。来源于转载自各大媒体和网络。 此仅供爱好者测试及研究之用,版权归发行公司所有。任何组织或个人不得传播或用于任何商业用途,否则一切后果由该组织及个人承担!我方将不承担任何法律及连带责任。 对使用本测试版本后产生的任何不良影响,我方不承担任何法律及连带责任。 请自觉于下载后24小时内删除。如果喜欢本游戏,请购买正版授权并合法使用。 本站内容侵犯了原著者的合法权益,可联系我们进行处理。